performance optimization

You’re Doing It Wrong

html

You’re Doing It Wrong

In The Sad Tragedy of Micro-Optimization Theater we discussed the performance considerations of building a fragment of HTML. string s = @"<div class=""action-time"">{0}{1}</div> <div class=""gravatar32"">{2}</div> <div

By Jeff Atwood ·
Comments
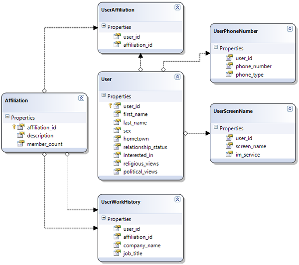
Maybe Normalizing Isn’t Normal

database design

Maybe Normalizing Isn’t Normal

One of the items we’re struggling with now on Stack Overflow is how to maintain near-instantaneous performance levels in a relational database as the amount of data increases. More specifically, how to scale our tagging system. Traditional database design principles tell you that well-designed databases are always normalized, but

By Jeff Atwood ·
Comments
The Great Browser JavaScript Showdown

javascript

The Great Browser JavaScript Showdown

In The Day Performance Didn’t Matter Any More, I found that the performance of JavaScript improved a hundredfold between 1996 and 2006. If Web 2.0 is built on a backbone of JavaScript, it’s largely possible only because of those crucial Moore’s Law performance improvements. But have

By Jeff Atwood ·
Comments
Everything Is Fast For Small n

unit testing

Everything Is Fast For Small n

Let’s say you’re about to deploy an application. Said app has been heavily tested by your development team, who have all been infected by unit testing fever. It’s also been vetted by your QA group, who spent months spelunking into every crevice of the app. You even

By Jeff Atwood ·
Comments
Vista and the Rise of the Flash Drives

performance optimization

Vista and the Rise of the Flash Drives

In my recent Windows Vista performance investigation, I discovered the new ReadyBoost feature. ReadyBoost allows you to augment your PC’s performance using a USB flash memory drive. It’s very easy to use; just plug in a USB flash drive that’s 256 megabytes or larger, then navigate to

By Jeff Atwood ·
Comments

prototyping

The Prototype Pitfall

Tim Weaver, channeling Robert Glass, on the five laws of prototypes: 1. The answer to any prototype / feasibility question is always yes 2. Whatever poor coding practices you use to build your prototype will be replicated in the final production version 3. No matter how poor the performance of the

By Jeff Atwood ·
Comments

text editor. tags: software development concepts

Notepad Strikes Back

In revenge of Notepad, I recommended Florian Balmer’s truly excellent freeware Notepad replacement, Notepad2. And when I say replacement, I mean replacement: copy notepad2.exe c:windowsservicepackfilesi386notepad.exe copy notepad2.exe c:windowssystem32dllcachenotepad.exe copy notepad2.exe c:windowssystem32notepad.exe copy notepad2.exe c:windowsnotepad.exe What good is

By Jeff Atwood ·
Comments

code refactoring

The real cost of performance

I don’t usually get territorial about modifications to “my” code. First of all, it’s our code. And if you want to change something, be my guest; that’s why God invented source control. But, for the love of all that’s holy, don’t take working code and

By Jeff Atwood ·
Comments

scalability

The Popularity Tax

I’m sure everyone reading this is familiar with the slashdot effect: When Slashdot links a site, often a lot of readers will hit the link to read the story or see the purty pictures. This can easily throw thousands of hits at the site in minutes. Most of the

By Jeff Atwood ·
Comments